Le principali funzionalità di Ad*Box sono:
- dei clienti, dei prodotti e delle campagne con la possibilità di definire le durate dei flight, i mezzi da utilizzare, i vincoli di budget e di pressione pubblicitaria da sviluppare.
- (percentuali, a fee, a scalare, a fasce di budget).
- per la definizione delle condizioni economiche di acquisto dello spazio.
- che consente di definire gli utenti e di abilitarli solo alle funzioni e ai clienti/prodotti/mezzi che l’utente può utilizzare.
- con planner specializzati per ogni mezzo.
Sono disponibili i planner per la stampa, per la radio, per la televisione, per l’affissione (all’interno del prodotto Affi*Box), per il mezzo internet (all’interno del prodotto Net*Box), per il mezzo libero (per consentire il caricamento di tutte le altre attività pubblicitarie non inerenti i mezzi classici).
Il caricamento delle righe di piano è aiutato dalle informazioni disponibili per ogni testata presenti nel DB dei mezzi che consentono una corretta scelta dei veicoli, dei formati e dei costi.
- con calendari specializzati per i diversi mezzi e con l’ausilio delle informazioni presenti nei DB dei mezzi.
- .
- .
- .
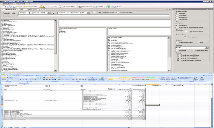
- che utilizzano le tecniche dell’analisi multidimensionale per fornire una serie praticamente infinita di report statistici. In tal modo è possibile generare statistiche adatte ad un uso operativo molto dettagliate e puntuali, piuttosto che analisi estremamente sintetiche adatte a verifiche di scenario per il management che deve decidere le strategie.
- verso altre realtà quali: MMS, PC del Cliente, PC di un’altra Agenzia ecc.
- Publitalia ’80/Digitalia.
- Rai, Sky, Viacom, Discovery, Cairo, PRS, Sportnetwork e Manzoni.
- Mediamond, Rai, Openspace, Team Radio e Manzoni.
- (sia per le reti televisive che per quelle radio).
- è dotato di numerose funzionalità di reporting a livello di piani, di calendari, di lettere di prenotazione, di schede per i giustificativi, di statistiche ecc., tutti i report generati sono stampabili direttamente oppure possono essere esportati in Excel; ciò permette di coniugare la flessibilità e la potenza di questi prodotti con la sicurezza delle informazioni memorizzate su database centralizzati.
- Una peculiarità di è la sua capacità di gestire le informazioni man mano che queste sono disponibili e non solo quando il piano è definito. Questa particolarità lo rende utilizzabile fin dalla fase strategica. È possibile ad esempio caricare un piano contenente le sole testate concordate, aggiungendo in un secondo momento i formati, il numero avvisi e i costi; oppure è possibile caricare un calendario di massima ( uscite per mese, o per settimana) e solo in un secondo tempo definire le date esatte e i relativi soggetti.
Ad*Box è stato progettato per essere aperto, è perciò in grado di colloquiare con prodotti di qualsiasi origine purchè siano rispettate determinate logiche. In particolare Media Consultants ha studiato un’intera famiglia di prodotti che si integrano perfettamente con Ad*Box e che ne ampliano e ne completano le funzionalità. I principali prodotti di questa famiglia sono:
- nome sotto il quale sono raggruppati i nuovi strumenti di media planning sviluppati da Media Consultants per integrarsi con . Fanno parte di questo set , con questi strumenti il media planner può, senza cambiare ambiente, costruire le campagne con l’ausilio di tutte le funzionalità utili a selezionare i veicoli migliori e a monitorare in tempo reale i risultati di comunicazione ottenuti dalla campagna in fase di costruzione.
- il prodotto sviluppato da Media Consultants per l’interrogazione dei dati AdEx Nielsen che, grazie all’integrazione con , è in grado di fornire anche i risultati di comunicazione ( copertura, distribuzione di frequenza e profilo), oltre alla stima della pressione pubblicitaria che già fornisce autonomamente di un qualsiasi piano estratto e che consente l’invio di un piano ad che potrà importarlo come un normale piano costruito con i planner.
- il prodotto sviluppato da Matisse per gestire tutto il flusso relativo alla parte amministrativa dei piani media, quali: controllo e caricamento delle fatture dei concessionari, emissione delle fatture attive, collegamento con i principali pacchetti amministrativi disponibili sul mercato, controllo incrociato scadenze fornitori/clienti.
Un’altra peculiarità di Ad*Box è la sua attitudine, studiata in fase di progettazione, a colloquiare con tutte le realtà del mercato, in particolare esistono moduli specializzati in:
- . Sono già disponibili moduli speciali che consentono di ricevere, di caricare e di verificare piani e calendari inviati da Publitalia ’80 e Digitalia.
- . Sono già disponibili moduli speciali che consentono di ricevere, di caricare e di verificare calendari inviati da Rai, Sky, Viacom, Discovery, Cairo, PRS, Sportnetwork, Mediamond, Openspace, Team Radio e Manzoni.
- (sia per le reti televisive che per quelle radio).
- per la certificazione degli stessi.
- e relative funzioni di monitoraggio e controllo (in via di sviluppo).
- costruiti da altri utilizzatori di .



















